Los metadatos de las distintas soluciones BI
MercadoEn este artículo comentaré, a grandes rasgos, como son los metadatos (o modelo semántico) de las distintas herramientas Business Intelligence. Si estás leyendo esto, doy por supuesto que conoces qué son los metadatos , y por qué es una pieza fundamental de cualquier solución BI.
Me centraré solo en los proveedores ROLAP, ya que por alguna razón que se me escapa los proveedores MOLAP (y similares) creen no necesitar una capa semántica. Para ellos, la propia estructura del cubo es su semántica... Y no son los únicos que prescinden: Los productos de “reporting corporativo” y los de “cuadros de mando” tampoco suelen tener una verdadera metadata.
Me centraré en los tres productos históricos, que obviamente son una buena muestra de lo que hay: Business Objects, Microstrategy, y Cognos.
SAP Business Objects
Los metadatos de BO se llaman universos, y en el ejemplo más sencillo posible tienen este aspecto:
BO tiene, tal vez, la capa semántica más conocida. Se trata de un modelo amplísimamente utilizado, y tremendamente sencillo y útil. Básicamente, para crear un universo se tiene que informar al sistema de la relación entre las tablas, y definir las dimensiones y objetos que verá el usuario. La relación entre las tablas se establece gráficamente utilizando un diagrama de tablas. Y las dimensiones e indicadores se definen a través de los campos o cálculos SQL necesarios...
Con eso y un poco más (contextos, aggregate awares, incompatibilidades....), Business Objects ya tiene suficiente para traducir las consultas de los usuarios en queries SQL.
Debo decir que es el modelo que más conozco, y también el que más me gusta. Es genial.
Dicho esto, digo también que los universos de BO apenas han cambiado en los últimos 20 años. Lo que era un buen interfaz de usuario hace 15 años, ahora resulta antiguo y vulgar. Y arrastran las mismas deficiencias de entonces. La imagen de arriba es el universo más sencillo del mundo, y nada tiene que ver con los universos que se ven en estos mundos de Dios. Un universo típico de BO es un galimatías intratable de tablas y flechas, y supone un freno al avance de los proyectos. Los técnicos tienen miedo a tocarlo, desconocen las implicaciones de cada cambio, y desconocen si existen tablas, relaciones o contextos enteros obsoletos...
Microstrategy
Después de las históricas demandas entre Microstrategy y BO, la metadata de los proyectos de Microstrategy tienen este aspecto:
En mi opinión, el proceso de creación de la metadata resulta menos intuitivo que en el caso de BO. De manera manual, y con pocos asistentes gráficos, se informa al sistema de cuáles son las tablas de hechos, que indicadores y atributos tienen, y cuáles son las tablas de lookup... De este modo, se van importando el resto de tablas al sistema...
Muchos creen que esfuerzo para mantener el sistema es relativamente pequeño, y que resulta más sencillo que en el caso de BO. A mí me parece de un farragosismo similar.
IBM Cognos
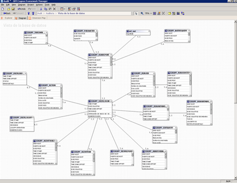
La mejor representación gráfica que he encontrado del Framework Manager de IBM Cognos es ésta:
Porque, de hecho, el asistente de Cognos para la generación de su metamodelo no incluye una representación gráfica como tal. En su lugar, tenemos un montón de formularios (con muchas pestañas y muchas opciones, eso sí, es potentísimo )
Las tablas que aparecen a la izquierda de la pantalla superior están relacionadas entre sí, claro. Pero no sabes qué tablas ni cómo. Para averiguarlo, tienes que buscar entre un listado de relaciones... Es un sistema muy propenso a errores, y muy difícil de mantener.
Puede que haya salido una nueva versión que resuelva estas deficiencias evidentes. Aunque no me consta. ¿Lo sabes tú?
ACTUALIZACIÓN: Tal y como me confirman en los comentarios –gracias,gracias- IBM Cognos sí que incluye una representación gráfica de los modelos. He escrito un artículo hablando del IBM Cognos Framework Manager , y aclarando la confusión. Os dejo aquí un pantallazo del diagrama de Cognos:
Otros proveedores
Otros proveedores (Oracle y Microsoft, fundamentalmete) también tienen su capa semántica. Y poco a poco van mejorando también en este aspecto.
Sin embargo, en mi opinión, adolecen de los mismos problemas descritos arriba. Parece que los grandes proveedores hacen grandes esfuerzos en facilitar la vida al usuario final, con unas soluciones de BI cada vez más potentes y usables, pero se olvidan de los técnicos. Parece que da igual que las herramientas de los técnicos no sean todo lo productivas que podrían ser.
Bingo Intelligence
Si has visto el vídeo sobre cómo construir un catálogo que publiqué haces unos días y que se encuentra debajo de estas líneas, tal vez pienses que se parece bastante al modelo semántico de Business Objects. Sin duda, es más parecido a BO que a otros.
Sin embargo existen diferencias claves que lo hacen muy distinto, e incluso se asemeja más a Cognos o Microstrategy en muchos aspectos...
En Bingo Intelligence hemos hecho un esfuerzo para que la herramienta sea sencilla y fácil de usar, tanto para el usuario final como para el técnico. Si comparas los catálogos de Bingo con los de BO verás que nosotros no tenemos contextos, ni aggregate awares, ni incompatibilidades... y la generación de los SQL de uno y otro no tienen nada que ver. Por no tener, en Bingo Intelligence prescindimos incluso del diagrama de tablas que tanto caracteriza a BO.
Sí, a pesar de lo que acabas de ver en el vídeo: puedes prescindir del diagrama de tablas, si quieres. Y consideramos que eso es una “feature” interesantísima. Para tener un diagrama como el de BO, mejor no tenerlo...
Mañana os explico cómo lo hace Bingo Intelligence . El administrador de tablas y relaciones que se menciona al final de este vídeo es la clave.
Por cierto, ¿Os acordáis que este mes de octubre es la presentación de Bingo Intelligence 2012? ¡Estad atentos!